Automotive Dashboard Screenshots

From DolceraWiki
Jump to: navigation, search

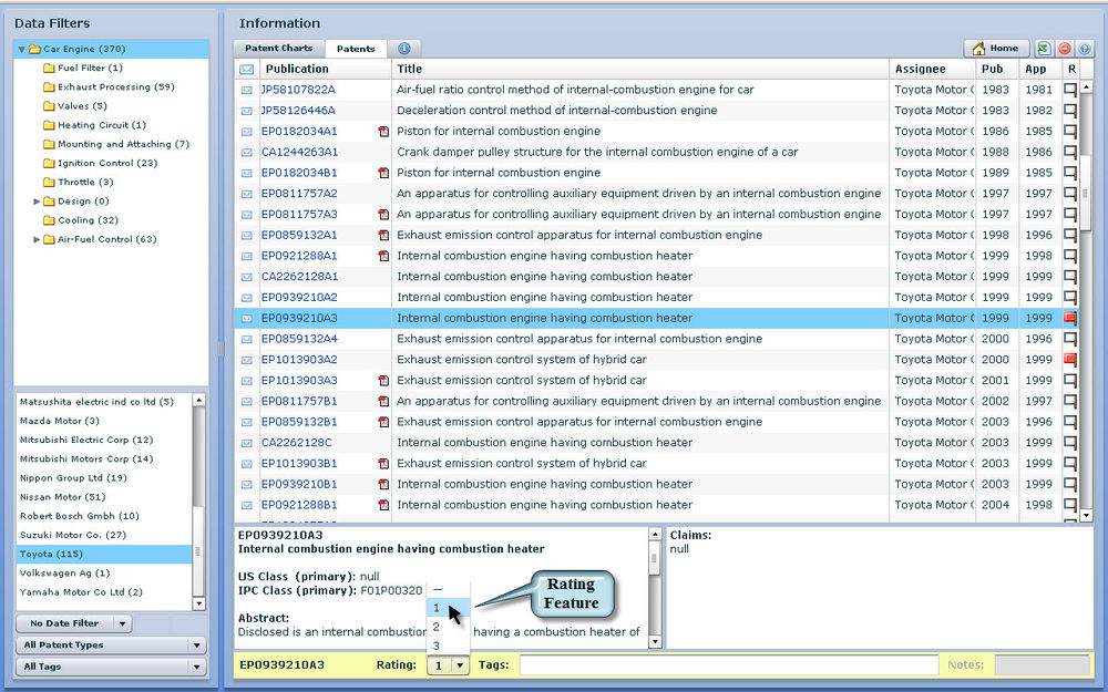
Key aspects of the Automotive Dashboard

Auto 1.jpg


Auto 2.jpg


Auto 3.jpg


Auto 4.jpg


Auto 5.jpg


Auto 6.jpg