Quality of Service on CDMA platforms
Contents
Cellular Communication
A cellular mobile communications system uses a large number of low-power wireless transmitters to create cells — the basic geographic service area of a wireless communications system. Variable power levels allow cells to be sized according to the subscriber density and demand within a particular region. As mobile users travel from cell to cell, their conversations are handed off between cells to maintain seamless service. Channels (frequencies) used in one cell can be reused in another cell some distance away. Cells can be added to accommodate growth, creating new cells in unserved areas or overlaying cells in existing areas. Source
There are three main entities in cellular communication
- Mobile Station (MS): A mobile station consists of 2 entities - equipment and SIM card
- Base Transceiver station(BTS): A base transceiver station consists of 2 entities - a base transceiver (transmitter and receiver) station and a base station controller. The BTS is the antenna tower site.
- Main Switching centre(MSC): The main switching centre is the heart of the network - the central switching office which controls all the base stations and provides connection with landline phones. It performs three main tasks. It:
- connects calls from sender to receiver,
- collects details of the calls made and received, and
- supervises operation of the rest of the network components.
Cellular System Architecture
Cellular systems are increasing in demand as more users are added to their systems. The amount of frequency spectrum available for mobile cellular use was limited, and efficient use of the required frequencies was needed for mobile cellular coverage. In modern cellular telephony, rural and urban regions are divided into areas according to specific provisioning guidelines. Provisioning for each region is planned according to an engineering plan that includes cells, clusters, frequency reuse, and handovers.
Cells
A cell is the basic geographic unit of a cellular system. Cells are base stations transmitting over small geographic areas that are represented as hexagons.
Clusters
A cluster is a group of cells. No channels are reused within a cluster. Normally a cluster has seven cells in it as shown below.
Frequency Reuse
The number of radio channel frequencies is limited. The concept of frequency reuse is based on assigning to each cell a group of radio channels used within a small geographic area. Cells are assigned a group of channels that is completely different from neighboring cells. The coverage area of cells is called the footprint. This footprint is limited by a boundary so that the same group of channels can be used in different cells that are far enough away from each other so that their frequencies do not interfere.
Cell Splitting
As a service area becomes full of users, this approach is used to split a single area into smaller ones. In this way, urban centers can be split into as many areas as necessary to provide acceptable service levels in heavy-traffic regions, while larger, less expensive cells can be used to cover remote rural regions.
Handoff
The final obstacle in the development of the cellular network involved the problem created when a mobile subscriber traveled from one cell to another during a call. As adjacent areas do not use the same radio channels, a call must either be dropped or transferred from one radio channel to another when a user crosses the line between adjacent cells. Because dropping the call is unacceptable, the process of handoff was created. Handoff occurs when the mobile telephone network automatically transfers a call from radio channel to radio channel as a mobile crosses adjacent cells.
Evolution of Cellular Systems
Multiple Access Methods
There are predominantly three types of multiple access methods.
Frequency Division Multiple Access
In this system, each user is allotted a different set of frequencies to operate upon. The uplink(mobile to base station) frequency is different from downlink frequency(base station to mobile).
Time Division Multiple Access
In this system, each user is allocated a different time slot. Forward link frequency and reverse link frequency is the same. A synchronous switch is responsible for the time switching.
Code Division Multiple Access
There is no restriction on time and frequency in this scheme. All the users can transmit at all times and at all frequencies. Because users are isolated by code, they can share the same carrier frequency, eliminating the frequency reuse problem encountered in other technologies.
A comparative study between the above three access technologies with respect to time and frequency is as shown below.
Code Division Multiple Access
The CDMA technology can be implemented by spreading the spectrum which can be done in the following two ways
- Direct Sequence Spread Sprectrum - DSSS CDMA
- Frequency Hopping - FH CDMA
Direct Sequence Spread Sprectrum - DSSS CDMA
In this method, the direct sequence(input data) which is spread over a limited bandwidth is multiplied with a code or spreading sequence (a pseudorandom sequence also known as PN sequence) which will spread the input data over the entire bandwidth of the communication channel. The power density is also reduced and is spread over the frequency spectrum and hence is known as spread spectrum method. The modulation part of DSSS is as shown below.
The modulated signal is transmitted over the channel and all users can receive it but only the user which knows the correct code can decode the message. This is depicted in the figure below.
- CDMA's spread spectrum technique overlaps every transmission on the same carrier frequency by assigning a unique code to each conversation.
- The signal is spread at two levels first using a Walsh Code and then using a PN Code. The number of bits in either of the two codes is known as the "chip rate," and each bit in the spreading signal is called a "chip". One bit from each conversation (baseband signal)is multiplied with the walsh code and then the PN code by the spreading techniques, giving the receiving side an enormous amount of data it can average just to determine the value of one bit.
- Base station is the one that assigns spreading code to each call when a mobile requests for a call (unique Walsh code for each conversation and a same PN code for each call in a cell sector). In the analysis henceforth we discuss the dynamic allocation of these spread codes in accordance with the required QoS.
Frequency Reuse
The number of radio channel frequencies is limited. The concept of frequency reuse is based on assigning to each cell a group of radio channels used within a small geographic area. Cells are assigned a group of channels that is completely different from neighboring cells. The coverage area of cells is called the footprint. This footprint is limited by a boundary so that the same group of channels can be used in different cells that are far enough away from each other so that their frequencies do not interfere.
Soft Handoff
Handoff means switching a cellular phone transmission from one cell to another as a mobile user moves into a new cellular area. It is so called because the radio link with the previous sector(s) is not broken before a link is established with a new sector; this type of handoff is described as "make before break". In CDMA, due to this soft handoff, there is no interruption of call even at the border of a cell site which means more number of customers can be accommodated, automatically increasing the capacity of the cell site.
Multipath Fading
In a mobile environment, a mobile station will receive one direct signal from the base station and multiple signals which are reflected from obstructions like buildings and towers. Each signal would have travelled a different length and would be displaced in time. Due to this, when they are combined at the mobile handset, it will cause interference resulting in poor signal quality. This is known as fading. This problem is handled in a very good way in CDMA. Here, the phase of the multiple signals is modified such that only positive interference(addition) takes place and the overall signal strength increases. A receiver that implements the above principle is known as a RAKE receiver as shown in the figure below.
Near Far Problem
The problem is best described by taking an example: Consider a receiver and two transmitters (one close to the receiver; the other far away). If both transmitters transmit simultaneously and at equal powers, then due to the inverse square law, the receiver will receive more power from the nearer transmitter. This makes the farther transmitter voice more difficult to understand. Since one transmission's signal is the other's noise the signal-to-noise ratio (SNR) for the farther transmitter is much lower. If the nearer transmitter transmits a signal that is orders of magnitude higher than the farther transmitter, then the SNR for the farther transmitter may be below detectability and the farther transmitter may just as well not transmit. This effectively jams the communication channel. In CDMA systems, this is commonly solved by dynamic output power adjustment of the transmitters. That is, the closer transmitters use less power so that the SNR for all transmitters at the receiver is roughly the same. This sometimes can have a noticeable impact on battery life, which can be dramatically different depending on distance from the base station.
Power Control
As the propagation losses between BS and MS's are different according to individual communication distances, the received levels at the base station are different from each other when all mobile stations transmit their signals at the same power. Moreover, the received level fluctuates quickly due to fading. In order to maintain the strength of received signal level at BS, power control technique must be employed in CDMA systems.
.

Power control can be implemented in two ways : open loop power control and closed loop power control
Effect of Power Control: Power control is capable of compensating the fading fluctuation. Received power from all MS are controlled to be equal. Near-Far problem is mitigated by the power control.
Quality of Service(QoS)
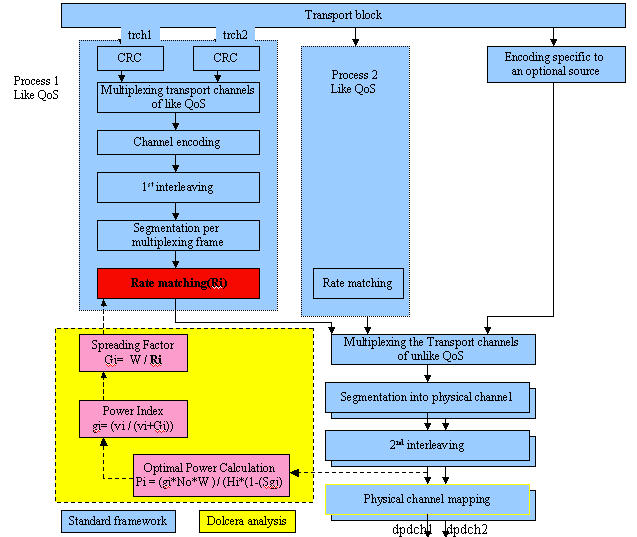
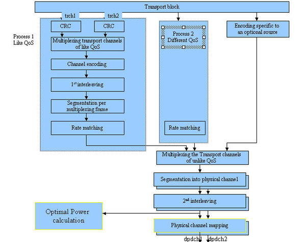
CDMA is being accepted as a third generation (3G) system and a specific feature of 3G systems is that they offer a radio interface adapted for all kinds of services and combination of services (such as data, voice, video etc). The big challenge is multiplexing these services which do not have the same demands in terms of quality of service(QoS) which can be represented as BER(bit error rate), processing delay, frame error rate etc. Different QoS will require different channel encoding and interleaving strategies. The demand of BER can be satisfied when the coding bits have at least a code dependent ratio Eb/I(ratio of bit energy to interference). There are several influences that might change system performance(BER) and hence Eb/I ratio, of which the most effective is variation of Bit Rate by a step of Rate Matching. The standard framework for the management of QoS in CDMA systems is shown below. The following framework highlights the various steps involved in providing variable QoS. The received data from the transport block is classified into different processes based on their QoS. Data is split onto various transport channels to which a CRC code is attached for error correction. Further, all these transport channels are multiplexed on one line by concatenation, interleaved, segmented and then rate matched. The rate matching step is performed using the rate matching ratio and puncturing ratio which is received from the sending entity (an exchange of handshaking signals occurs).
The rate matching step in above figure is essentially implemented by repetition or puncturing, SEIMENS has proposed an algorithm to ETSI, to obtain a non-integer punture/repetition ratio referenced SM/G2/UMTS-L1/Tdoc428/98 and it is given as follows. This algorithm is used as a standard approach for Rate Matching.
QoS Management Pathways
Quality of Service can be managed according to the varying type of traffic i.e. data, voice, video in the following four ways.
- Rate Matching Pathway
- Code Hopping Pathway
- Dynamic Resource Scheduling(DRS) Pathway
- Optimal Power Control Pathway
Rate Matching Pathway
The patent EP1385290 titled "Method for balancing Eb/I ratio in a service multiplexing CDMA system and a telecommunication system using this method" targets this concept of Rate matching and introduces an algorithm for calculating effective data output bits by a process of repetition or puncturing of the input bits governed by a rate matching ratio and puncturing ratio received from the sending entity (can be a BS or MS). As the number of services increases the number of potential combinations will also increase. There arises a need for simple arithmetic procedures to calculate the transport sizes which is done using the following three rules.
- The first rule concerns Channel encoding wherin the transport block is converted into the coded block by a possible relation of the form Y=X/(coding rate)+Ntail
- The second rule concerns segmentation of the coded block into the size of the segment produced by segmentation per multiplexing frame
- The third rule is about obtaining the size of the oputput block Y from the Input block X according to a rate matching step explained below.
The Parameters Ei(Energy per bit),Pi(Max puncture Rate) and Xi(Input data rate) are the characteristic constants of a transport channel both at the Mobile Station(MS) and the Base Station(BS). Initially Ei,Pi and Xi are determined at the Base Station and a maximum possible payload is calculated. This is known as the intermediate size and and a vector of expected is transmitted to the Mobile Station(MS) along with the parameters Ei and Pi. Using the values of Pi,Ei and Xi the mobile will also calculate its output frame size Yi. Then final step is matching this value of Yi with the received vector of Intermediate values Yi and decide the final frame size. The bits are repeated or punctured according to the required Final Frame Size.
Code Hopping and QoS pathway
According to one of the methods of dynamic power control (Code Hopping) used in W-CDMA technology, the Rate Information (RI) field in the uplink control channel in W-CDMA frame can be used to notify the base station about the variable bit rates (VBR) it wants to send, then the base station assigns a new spreading factor for each data rate and hence the optimal power calculation is done according to the spreading factor as follows.
Spreading factor(Gi) is defined as the ratio of bandwidth of the system to the data rate of the radio frame.
Mathematically,
Gi = W / Ri,where W=system bandwidth which is a constant for a system and Ri= data rate of radio frame.
A power index (gi) is calculated from this Spreading Factor(Gi) using the following expression
gi= (vi / (vi+Gi)), where vi is minimum QoS for the ith session which is a constant.
This power index will ascertain the optimal power to be alloted to each service channel(each data rate for different services).
Pi = (gi*No*W )/ (Hi*(1-(Sgj)
where No is AWGN(Additive White Guassian Noise)a constant,
Hi is path loss which is dependent on the distance and is a constant for a path,
and Sgj is sum of the power index of all the sessions which is constant for all sessions of the radio frame.
From the above analysis, we observe that when the mobile is sent the optimal power at which it should transmit. It can backtrack and calculate the power index and spreading factor and hence the Data rate is changed accordingly. This step can be considered to be an equivalent to the Rate Matching Pathway explained above. The method and algorithm to schedule optimal power is detailed in the IEEE paper 765366 Dynamic Resource Scheduling for Variable QoS Traffic in W-CDMA - Ozgur Gurbuz, Henry Owen.
Thus, we conclude that by adjusting the optimal power we are actually trying to implement a rate matching step.
Dynamic Resource Scheduling(DRS) Pathway
The Mobile Station(MS) performs Matching of Traffic Descriptors such as Peak Cell Rate(PRC),Sustainable Cell Rate(SCR) and obtains the connection parameters like average cell rate, SIR, Delay from them. These parameters are sent to the Base Station(BS) where they are queued in a FIFO. The BS determines a spreading factor which allocates the Orthogonal Varible Spread code(OVSF) using Gi = W / Ri,where W=system bandwidth which is a constant for a system and Ri= data rate of radio frame.
The base station calculates a value of power index gi= (vi / (vi+Gi))and hence Power levels and transmits them to the MS. This information is conveyed to the MS using TPC(Transmission Power Control) bits and a closed loop power control method as explained in section 5.6 above is performed to obtain the final value of power at which transmission should be done.The method and algorithm to schedule optimal power using Dynamic Resource Scheduling is detailed in the IEEE paper 765366 Dynamic Resource Scheduling for Variable QoS Traffic in W-CDMA - Ozgur Gurbuz, Henry Owen.
Optimal Power Control Pathway
The Base Station receives a Pilot Signal from the Mobile station and calculates BER based on Distance,Transmission rate and No of Users in the Cell. Ptk is the transmitted signal power which is expressed by the power control function g ( rt , k ), a function of the distance from the mobile to base station, Ptk= g(rt,k)Po where Po is the maximum transmission power. The optimum power functions are transmitted to the Mobile station which calculates the optimal power and starts transmitting at that value. Thus meeting the required QoS parameters.The method and algorithm for optimal power control is detailed in the IEEE paper 503476 Optimal power control law for Multi-media - Multi-rate CDMA systems - Shee Yao and Evaggelos Geraniotis .
Conclusion
Substantial amount of research has been done in the field of QoS in CDMA communication system in the year 1998-99 and this has led to the invention of multitude of methodologies ranging from power control to Rate matching and Dynamic Resource scheduling, all with the sole aim of improving QoS.





